지난 포스팅에서 업비트 웹소켓을 통해 현재가(TICKER) 정보를 구독하여 실시간으로 데이터를 수신하는 프로그램을 만들어 보았는데요.
해당 포스팅에서도 언급해 드린바와 같이 웹소켓 데이터는 실시간으로 데이터를 계속해서 수신하기 때문에 해당 데이터를 데이터베이스에 저장하고 분석 및 쿼리를 통한 다수의 종목 일괄 조회의 목적으로 사용할 수 있습니다.
이번 시간에는 업비트 웹소켓 데이터 중에 현재가(TICKER) 데이터를 오라클 DB에 저장하는 방법에 대해서 살펴 보도록 하겠습니다.
아직 업비트 웹소켓을 구독하는 방법을 확인하지 못한 분들은 아래 포스팅을 참고하시면 됩니다.
2022.01.14 - [프로젝트/비트코인 자동매매] - 파이썬 업비트 웹소켓 접속방법 - 비트코인 자동매매 프로그램
파이썬 업비트 웹소켓 접속방법 - 비트코인 자동매매 프로그램
업비트에서 코인 정보를 받아오는 방법은 크게 두 가지 방법으로 나눌 수 있는데요. 먼저 API를 개별 호출하여 정보를 얻어오는 방법과 웹소켓을 이용해서 실시간 데이터를 구독하는 방법이 있
technfin.tistory.com

목차 - 클릭하면 이동합니다.
오라클 데이터베이스 준비
오라클 데이터베이스 설치
먼저 오라클 데이터베이스를 준비해야 하는데 오라클 클라우드 프리티어 서비스에서 자동으로 관리해 주는 오라클 DB 19c 버전을 무료로 20GB의 용량까지 사용할 수 있게 제공해 주고 있습니다.
아래 포스팅을 참고하여 먼저 오라클 데이터베이스를 설치합니다.
2022.01.19 - [코딩스토리/클라우드 서버] - 오라클 무료 데이터베이스 설치 및 접속하기 / 오라클 ADW / Oracle Autonomous / DBWeaver
오라클 무료 데이터베이스 설치 및 접속하기 / 오라클 ADW / Oracle Autonomous / DBWeaver
데이터베이스를 사용하면 실시간으로 받는 데이터를 저장하여 추후에 분석등에 사용할 수 있고 다양한 쿼리를 이용하여 원하는 조건을 더 빨리 가져올 수도 있는 등 여러가지 장점이 있는데요.
technfin.tistory.com
리눅스 서버에 오라클 클라이언트 설치하기
앞서 DBWeaver라는 클라이언트 툴을 이용해 DB에 접속한 것은 집에 있는 PC에서 DB에 접속하여 데이터를 조회하고 각종 로직을 작성하기 위함이고 웹소켓 프로그램을 수행하면서 실시간으로 수신하는 데이터를 오라클 DB에 저장하기 위해서는 웹소켓 프로그램을 수행하는 리눅스 서버에서 오라클 DB에 접속해야 합니다.
그러기 위해서는 리눅스 서버에서 오라클 데이터베이스에 접속하기 위한 클라이언트를 설치해야 하는데요. 아래 내용을 참고하여 리눅스 서버에 오라클 클라이언트를 설치합니다.
2022.01.20 - [코딩스토리/리눅스] - 오라클 리눅스 8 - 오라클 클라이언트 설치하기
오라클 리눅스 8 - 오라클 클라이언트 설치하기
지난 시간에 오라클 클라우드 프리티어 서비스에서 무료로 제공하는 오라클 데이터베이스를 생성하는 방법에 대해서 살펴 보았는데요. 이번 시간에는 리눅스 OS에서 만들어진 DB에 접속해서 데
technfin.tistory.com
현재가 Ticker 테이블 생성
이제 실시간으로 수신하는 데이터를 저장할 테이블을 생성해야 합니다.
CREATE TABLE ADMIN.TICKER_DATA
(
DATETIME DATE,
CODE VARCHAR2(20 BYTE),
OPENING_PRICE NUMBER,
HIGH_PRICE NUMBER,
LOW_PRICE NUMBER,
TRADE_PRICE NUMBER,
PREV_CLOSING_PRICE NUMBER,
CHANGE VARCHAR2(10 BYTE),
CHANGE_PRICE NUMBER,
SIGNED_CHANGE_PRICE NUMBER,
CHANGE_RATE NUMBER,
SIGNED_CHANGE_RATE NUMBER,
TRADE_VOLUME NUMBER,
ACC_TRADE_VOLUME NUMBER,
ACC_TRADE_VOLUME_24H NUMBER,
ACC_TRADE_PRICE NUMBER,
ACC_TRADE_PRICE_24H NUMBER,
TRADE_DATE VARCHAR2(10 BYTE),
TRADE_TIME VARCHAR2(10 BYTE),
TRADE_TIMESTAMP NUMBER,
ASK_BID VARCHAR2(10 BYTE),
ACC_ASK_VOLUME NUMBER,
ACC_BID_VOLUME NUMBER,
HIGHEST_52_WEEK_PRICE NUMBER,
HIGHEST_52_WEEK_DATE VARCHAR2(10 BYTE),
LOWEST_52_WEEK_PRICE NUMBER,
LOWEST_52_WEEK_DATE VARCHAR2(10 BYTE),
TRADE_STATUS VARCHAR2(20 BYTE),
MARKET_STATE VARCHAR2(20 BYTE),
MARKET_STATE_FOR_IOS VARCHAR2(10 BYTE),
IS_TRADING_SUSPENDED VARCHAR2(10 BYTE),
DELISTING_DATE DATE,
MARKET_WARNING VARCHAR2(10 BYTE),
TIMESTAMP NUMBER,
STREAM_TYPE VARCHAR2(10 BYTE),
SYS_DATETIME DATE,
SEQ NUMBER,
P_SEQ NUMBER
)
TABLESPACE DATA
RESULT_CACHE (MODE DEFAULT)
PCTUSED 0
PCTFREE 10
INITRANS 10
MAXTRANS 255
STORAGE (
INITIAL 64K
NEXT 1M
MAXSIZE UNLIMITED
MINEXTENTS 1
MAXEXTENTS UNLIMITED
PCTINCREASE 0
BUFFER_POOL DEFAULT
FLASH_CACHE DEFAULT
CELL_FLASH_CACHE DEFAULT
)
LOGGING
NOCOMPRESS
NOCACHE
NOPARALLEL
MONITORING;

위의 테이블 생성 스크립트를 복사하여 DBWeaver SQL창에 붙여 넣고 Ctrl+Enter를 입력하면 SQL문이 실행되면서 테이블이 생성 됩니다.
테이블 생성을 위한 필드 데이터는 업비트 개발자 센터의 웹소켓 데이터 형식을 참고하여 만들었습니다.
https://docs.upbit.com/docs/upbit-quotation-websocket
업비트 개발자 센터
업비트 Open API 사용을 위한 개발 문서를 제공 합니다.업비트 Open API 사용하여 다양한 앱과 프로그램을 제작해보세요.
docs.upbit.com
인덱스 생성(옵션)
오라클 데이터베이스에서 데이터를 합리적으로 조회하기 위해서는 인덱스를 만드는 것이 좋은 방법이 될 수 있는데요. 인덱스는 전반적인 쿼리의 플랜을 결정하는데 도움을 주고 쿼리를 수행하는 비용 및 시간을 줄일 수 있는데 도움을 줄 수 있습니다.
인덱스 및 쿼리의 플랜 관련 내용은 심도가 깊은 내용이기 때문에 지금 다루기는 어려울 것 같고 추후 기회가 되면 한번 다루어 볼 수 있도록 하겠습니다.
Tech&Fin에서는 아래와 같이 여러가지 인덱스를 생성했는데 필요하지 않다고 생각되시면 생성하지 않으셔도 됩니다.
CREATE INDEX ADMIN.IDX_T_CD_DT_SEQ ON ADMIN.TICKER_DATA
(CODE, DATETIME, SEQ)
LOGGING
TABLESPACE DATA
PCTFREE 10
INITRANS 20
MAXTRANS 255
STORAGE (
INITIAL 64K
NEXT 1M
MAXSIZE UNLIMITED
MINEXTENTS 1
MAXEXTENTS UNLIMITED
PCTINCREASE 0
BUFFER_POOL DEFAULT
FLASH_CACHE DEFAULT
CELL_FLASH_CACHE DEFAULT
)
NOPARALLEL;
CREATE INDEX ADMIN.IDX_T_CODE ON ADMIN.TICKER_DATA
(CODE)
LOGGING
TABLESPACE DATA
PCTFREE 10
INITRANS 20
MAXTRANS 255
STORAGE (
INITIAL 64K
NEXT 1M
MAXSIZE UNLIMITED
MINEXTENTS 1
MAXEXTENTS UNLIMITED
PCTINCREASE 0
BUFFER_POOL DEFAULT
FLASH_CACHE DEFAULT
CELL_FLASH_CACHE DEFAULT
)
NOPARALLEL;
CREATE INDEX ADMIN.IDX_T_CODE_SEQ ON ADMIN.TICKER_DATA
(CODE, SEQ)
LOGGING
TABLESPACE DATA
PCTFREE 10
INITRANS 20
MAXTRANS 255
STORAGE (
INITIAL 64K
NEXT 1M
MAXSIZE UNLIMITED
MINEXTENTS 1
MAXEXTENTS UNLIMITED
PCTINCREASE 0
BUFFER_POOL DEFAULT
FLASH_CACHE DEFAULT
CELL_FLASH_CACHE DEFAULT
)
NOPARALLEL;
CREATE INDEX ADMIN.IDX_T_DATETIME ON ADMIN.TICKER_DATA
(DATETIME)
LOGGING
TABLESPACE DATA
PCTFREE 10
INITRANS 20
MAXTRANS 255
STORAGE (
INITIAL 64K
NEXT 1M
MAXSIZE UNLIMITED
MINEXTENTS 1
MAXEXTENTS UNLIMITED
PCTINCREASE 0
BUFFER_POOL DEFAULT
FLASH_CACHE DEFAULT
CELL_FLASH_CACHE DEFAULT
)
NOPARALLEL;
CREATE INDEX ADMIN.IDX_T_DATETIME_CODE ON ADMIN.TICKER_DATA
(DATETIME, CODE)
LOGGING
TABLESPACE DATA
PCTFREE 10
INITRANS 20
MAXTRANS 255
STORAGE (
INITIAL 64K
NEXT 1M
MAXSIZE UNLIMITED
MINEXTENTS 1
MAXEXTENTS UNLIMITED
PCTINCREASE 0
BUFFER_POOL DEFAULT
FLASH_CACHE DEFAULT
CELL_FLASH_CACHE DEFAULT
)
NOPARALLEL;
CREATE INDEX ADMIN.IDX_T_DATETIME_SEQ ON ADMIN.TICKER_DATA
(DATETIME, SEQ)
LOGGING
TABLESPACE DATA
PCTFREE 10
INITRANS 20
MAXTRANS 255
STORAGE (
INITIAL 64K
NEXT 1M
MAXSIZE UNLIMITED
MINEXTENTS 1
MAXEXTENTS UNLIMITED
PCTINCREASE 0
BUFFER_POOL DEFAULT
FLASH_CACHE DEFAULT
CELL_FLASH_CACHE DEFAULT
)
NOPARALLEL;
CREATE INDEX ADMIN.IDX_T_SEQ ON ADMIN.TICKER_DATA
(SEQ)
LOGGING
TABLESPACE DATA
PCTFREE 10
INITRANS 20
MAXTRANS 255
STORAGE (
INITIAL 64K
NEXT 1M
MAXSIZE UNLIMITED
MINEXTENTS 1
MAXEXTENTS UNLIMITED
PCTINCREASE 0
BUFFER_POOL DEFAULT
FLASH_CACHE DEFAULT
CELL_FLASH_CACHE DEFAULT
)
NOPARALLEL;
CREATE INDEX ADMIN.IDX_T_SEQ_PSEQ ON ADMIN.TICKER_DATA
(SEQ, P_SEQ)
LOGGING
TABLESPACE DATA
PCTFREE 10
INITRANS 20
MAXTRANS 255
STORAGE (
INITIAL 64K
NEXT 1M
MAXSIZE UNLIMITED
MINEXTENTS 1
MAXEXTENTS UNLIMITED
PCTINCREASE 0
BUFFER_POOL DEFAULT
FLASH_CACHE DEFAULT
CELL_FLASH_CACHE DEFAULT
)
NOPARALLEL;

SELECT *
FROM TICKER_DATA
SELECT 문으로 조회해 보면 비어있는 테이블이 조회 됩니다.
오라클 DB 월렛 서버에 저장

대상 폴더 : /usr/lib/oracle/21/client64/lib/network/admin
PC에서 접속할 때 사용했던 월렛을 리눅스 서버에도 저장해야 합니다. 대상 폴더에 sFTP를 이용하여 PC에 있는 월렛 데이터를 업로드해 줍니다.
웹소켓 데이터 저장 프로그램
공통 모듈
DB에 저장을 하기 위해 필요한 정보들은 공통 모듈이 아닌 개별 프로그램에 넣어두었기 때문에 지난 포스팅 대비 공통 모듈의 변화된 부분은 없지만 참고삼아 올려 드립니다.
공통 모듈에서는 항상 Access Key등 Keys 부분은 본인의 것으로 채우고 수행해야 하는 부분 참고 부탁 드리며 업비트에 API Key를 사용할 수 있는 IP를 등록했는지 확인하시고 수행하시는 것이 오류를 방지하는데 도움이 됩니다.
import time
import logging
import requests
import jwt
import uuid
import hashlib
import math
import os
import pandas as pd
import numpy
import telegram
from urllib.parse import urlencode
from decimal import Decimal
from datetime import datetime
# URLs
server_url = 'https://api.upbit.com'
ws_url = 'wss://api.upbit.com/websocket/v1'
line_target_url = 'https://notify-api.line.me/api/notify'
# Keys
access_key = '업비트에서 발급받은 Access Key'
secret_key = '업비트에서 발급받은 Secret Key'
line_token = '라인 메신저에서 발급받은 Token'
telegram_token = '텔레그램 토큰'
telegram_id = '텔레그램 Chat ID'
# 상수 설정
min_order_amt = 5000
# -----------------------------------------------------------------------------
# - Name : set_loglevel
# - Desc : 로그레벨 설정
# - Input
# 1) level : 로그레벨
# 1. D(d) : DEBUG
# 2. E(e) : ERROR
# 3. 그외(기본) : INFO
# - Output
# -----------------------------------------------------------------------------
def set_loglevel(level):
try:
# ---------------------------------------------------------------------
# 로그레벨 : DEBUG
# ---------------------------------------------------------------------
if level.upper() == "D":
logging.basicConfig(
format='[%(asctime)s][%(levelname)s][%(filename)s:%(lineno)d]:%(message)s',
datefmt='%Y/%m/%d %I:%M:%S %p',
level=logging.DEBUG
)
# ---------------------------------------------------------------------
# 로그레벨 : ERROR
# ---------------------------------------------------------------------
elif level.upper() == "E":
logging.basicConfig(
format='[%(asctime)s][%(levelname)s][%(filename)s:%(lineno)d]:%(message)s',
datefmt='%Y/%m/%d %I:%M:%S %p',
level=logging.ERROR
)
# ---------------------------------------------------------------------
# 로그레벨 : INFO
# ---------------------------------------------------------------------
else:
# -----------------------------------------------------------------------------
# 로깅 설정
# 로그레벨(DEBUG, INFO, WARNING, ERROR, CRITICAL)
# -----------------------------------------------------------------------------
logging.basicConfig(
format='[%(asctime)s][%(levelname)s][%(filename)s:%(lineno)d]:%(message)s',
datefmt='%Y/%m/%d %I:%M:%S %p',
level=logging.INFO
)
# ----------------------------------------
# Exception Raise
# ----------------------------------------
except Exception:
raise
# -----------------------------------------------------------------------------
# - Name : send_request
# - Desc : 리퀘스트 처리
# - Input
# 1) reqType : 요청 타입
# 2) reqUrl : 요청 URL
# 3) reqParam : 요청 파라메타
# 4) reqHeader : 요청 헤더
# - Output
# 4) reponse : 응답 데이터
# -----------------------------------------------------------------------------
def send_request(reqType, reqUrl, reqParam, reqHeader):
try:
# 요청 가능회수 확보를 위해 기다리는 시간(초)
err_sleep_time = 0.3
# 요청에 대한 응답을 받을 때까지 반복 수행
while True:
# 요청 처리
response = requests.request(reqType, reqUrl, params=reqParam, headers=reqHeader)
# 요청 가능회수 추출
if 'Remaining-Req' in response.headers:
hearder_info = response.headers['Remaining-Req']
start_idx = hearder_info.find("sec=")
end_idx = len(hearder_info)
remain_sec = hearder_info[int(start_idx):int(end_idx)].replace('sec=', '')
else:
logging.error("헤더 정보 이상")
logging.error(response.headers)
break
# 요청 가능회수가 3개 미만이면 요청 가능회수 확보를 위해 일정시간 대기
if int(remain_sec) < 3:
logging.debug("요청 가능회수 한도 도달! 남은횟수:" + str(remain_sec))
time.sleep(err_sleep_time)
# 정상 응답
if response.status_code == 200 or response.status_code == 201:
break
# 요청 가능회수 초과인 경우
elif response.status_code == 429:
logging.error("요청 가능회수 초과!:" + str(response.status_code))
time.sleep(err_sleep_time)
# 그 외 오류
else:
logging.error("기타 에러:" + str(response.status_code))
logging.error(response.status_code)
logging.error(response)
break
# 요청 가능회수 초과 에러 발생시에는 다시 요청
logging.info("[restRequest] 요청 재처리중...")
return response
# ----------------------------------------
# Exception Raise
# ----------------------------------------
except Exception:
raise
# -----------------------------------------------------------------------------
# - Name : get_items
# - Desc : 전체 종목 리스트 조회
# - Input
# 1) market : 대상 마켓(콤마 구분자:KRW,BTC,USDT)
# 2) except_item : 제외 종목(콤마 구분자:BTC,ETH)
# - Output
# 1) 전체 리스트 : 리스트
# -----------------------------------------------------------------------------
def get_items(market, except_item):
try:
# 조회결과 리턴용
rtn_list = []
# 마켓 데이터
markets = market.split(',')
# 제외 데이터
except_items = except_item.split(',')
url = "https://api.upbit.com/v1/market/all"
querystring = {"isDetails": "false"}
response = send_request("GET", url, querystring, "")
data = response.json()
# 조회 마켓만 추출
for data_for in data:
for market_for in markets:
if data_for['market'].split('-')[0] == market_for:
rtn_list.append(data_for)
# 제외 종목 제거
for rtnlist_for in rtn_list[:]:
for exceptItemFor in except_items:
for marketFor in markets:
if rtnlist_for['market'] == marketFor + '-' + exceptItemFor:
rtn_list.remove(rtnlist_for)
return rtn_list
# ----------------------------------------
# Exception Raise
# ----------------------------------------
except Exception:
raise
# -----------------------------------------------------------------------------
# - Name : buycoin_mp
# - Desc : 시장가 매수
# - Input
# 1) target_item : 대상종목
# 2) buy_amount : 매수금액
# - Output
# 1) rtn_data : 매수결과
# -----------------------------------------------------------------------------
def buycoin_mp(target_item, buy_amount):
try:
query = {
'market': target_item,
'side': 'bid',
'price': buy_amount,
'ord_type': 'price',
}
query_string = urlencode(query).encode()
m = hashlib.sha512()
m.update(query_string)
query_hash = m.hexdigest()
payload = {
'access_key': access_key,
'nonce': str(uuid.uuid4()),
'query_hash': query_hash,
'query_hash_alg': 'SHA512',
}
jwt_token = jwt.encode(payload, secret_key).decode('utf8')
authorize_token = 'Bearer {}'.format(jwt_token)
headers = {"Authorization": authorize_token}
res = send_request("POST", server_url + "/v1/orders", query, headers)
rtn_data = res.json()
logging.info("")
logging.info("----------------------------------------------")
logging.info("시장가 매수 요청 완료! 결과:")
logging.info(rtn_data)
logging.info("----------------------------------------------")
return rtn_data
# ----------------------------------------
# Exception Raise
# ----------------------------------------
except Exception:
raise
# -----------------------------------------------------------------------------
# - Name : buycoin_tg
# - Desc : 지정가 매수
# - Input
# 1) target_item : 대상종목
# 2) buy_amount : 매수금액
# 3) buy_price : 매수가격
# - Output
# 1) rtn_data : 매수요청결과
# -----------------------------------------------------------------------------
def buycoin_tg(target_item, buy_amount, buy_price):
try:
# 매수수량 계산
vol = Decimal(str(buy_amount)) / Decimal(str(buy_price))
query = {
'market': target_item,
'side': 'bid',
'volume': vol,
'price': buy_price,
'ord_type': 'limit',
}
query_string = urlencode(query).encode()
m = hashlib.sha512()
m.update(query_string)
query_hash = m.hexdigest()
payload = {
'access_key': access_key,
'nonce': str(uuid.uuid4()),
'query_hash': query_hash,
'query_hash_alg': 'SHA512',
}
jwt_token = jwt.encode(payload, secret_key).decode('utf8')
authorize_token = 'Bearer {}'.format(jwt_token)
headers = {"Authorization": authorize_token}
res = send_request("POST", server_url + "/v1/orders", query, headers)
rtn_data = res.json()
logging.info("")
logging.info("----------------------------------------------")
logging.info("지정가 매수요청 완료!")
logging.info(rtn_data)
logging.info("----------------------------------------------")
return rtn_data
# ----------------------------------------
# Exception Raise
# ----------------------------------------
except Exception:
raise
# -----------------------------------------------------------------------------
# - Name : sellcoin_mp
# - Desc : 시장가 매도
# - Input
# 1) target_item : 대상종목
# 2) cancel_yn : 기존 주문 취소 여부
# - Output
# 1) rtn_data : 매도결과
# -----------------------------------------------------------------------------
# 시장가 매도
def sellcoin_mp(target_item, cancel_yn):
try:
if cancel_yn == 'Y':
# 기존 주문이 있으면 취소
cancel_order(target_item, "SELL")
# 잔고 조회
cur_balance = get_balance(target_item)
query = {
'market': target_item,
'side': 'ask',
'volume': cur_balance,
'ord_type': 'market',
}
query_string = urlencode(query).encode()
m = hashlib.sha512()
m.update(query_string)
query_hash = m.hexdigest()
payload = {
'access_key': access_key,
'nonce': str(uuid.uuid4()),
'query_hash': query_hash,
'query_hash_alg': 'SHA512',
}
jwt_token = jwt.encode(payload, secret_key).decode('utf8')
authorize_token = 'Bearer {}'.format(jwt_token)
headers = {"Authorization": authorize_token}
res = send_request("POST", server_url + "/v1/orders", query, headers)
rtn_data = res.json()
logging.info("")
logging.info("----------------------------------------------")
logging.info("시장가 매도 요청 완료! 결과:")
logging.info(rtn_data)
logging.info("----------------------------------------------")
return rtn_data
# ----------------------------------------
# Exception Raise
# ----------------------------------------
except Exception:
raise
# -----------------------------------------------------------------------------
# - Name : sellcoin_tg
# - Desc : 지정가 매도
# - Input
# 1) target_item : 대상종목
# 2) sell_price : 매도희망금액
# - Output
# 1) rtn_data : 매도결과
# -----------------------------------------------------------------------------
def sellcoin_tg(target_item, sell_price):
try:
# 잔고 조회
cur_balance = get_balance(target_item)
query = {
'market': target_item,
'side': 'ask',
'volume': cur_balance,
'price': sell_price,
'ord_type': 'limit',
}
query_string = urlencode(query).encode()
m = hashlib.sha512()
m.update(query_string)
query_hash = m.hexdigest()
payload = {
'access_key': access_key,
'nonce': str(uuid.uuid4()),
'query_hash': query_hash,
'query_hash_alg': 'SHA512',
}
jwt_token = jwt.encode(payload, secret_key).decode('utf8')
authorize_token = 'Bearer {}'.format(jwt_token)
headers = {"Authorization": authorize_token}
res = send_request("POST", server_url + "/v1/orders", query, headers)
rtn_data = res.json()
logging.info("")
logging.info("----------------------------------------------")
logging.info("지정가 매도 설정 완료!")
logging.info(rtn_data)
logging.info("----------------------------------------------")
return rtn_data
# ----------------------------------------
# Exception Raise
# ----------------------------------------
except Exception:
raise
# -----------------------------------------------------------------------------
# - Name : get_balance
# - Desc : 주문가능 잔고 조회
# - Input
# 1) target_item : 대상 종목
# - Output
# 2) rtn_balance : 주문가능 잔고
# -----------------------------------------------------------------------------
def get_balance(target_item):
try:
# 주문가능 잔고 리턴용
rtn_balance = 0
# 최대 재시도 횟수
max_cnt = 0
# 잔고가 조회 될 때까지 반복
while True:
# 조회 회수 증가
max_cnt = max_cnt + 1
payload = {
'access_key': access_key,
'nonce': str(uuid.uuid4()),
}
jwt_token = jwt.encode(payload, secret_key).decode('utf8')
authorize_token = 'Bearer {}'.format(jwt_token)
headers = {"Authorization": authorize_token}
res = send_request("GET", server_url + "/v1/accounts", "", headers)
my_asset = res.json()
# 해당 종목에 대한 잔고 조회
# 잔고는 마켓에 상관없이 전체 잔고가 조회됨
for myasset_for in my_asset:
if myasset_for['currency'] == target_item.split('-')[1]:
rtn_balance = myasset_for['balance']
# 잔고가 0 이상일때까지 반복
if Decimal(str(rtn_balance)) > Decimal(str(0)):
break
# 최대 100회 수행
if max_cnt > 100:
break
logging.info("[주문가능 잔고 리턴용] 요청 재처리중...")
return rtn_balance
# ----------------------------------------
# Exception Raise
# ----------------------------------------
except Exception:
raise
# -----------------------------------------------------------------------------
# - Name : get_candle
# - Desc : 캔들 조회
# - Input
# 1) target_item : 대상 종목
# 2) tick_kind : 캔들 종류 (1, 3, 5, 10, 15, 30, 60, 240 - 분, D-일, W-주, M-월)
# 3) inq_range : 조회 범위
# - Output
# 1) 캔들 정보 배열
# -----------------------------------------------------------------------------
def get_candle(target_item, tick_kind, inq_range):
try:
# ----------------------------------------
# Tick 별 호출 URL 설정
# ----------------------------------------
# 분붕
if tick_kind == "1" or tick_kind == "3" or tick_kind == "5" or tick_kind == "10" or tick_kind == "15" or tick_kind == "30" or tick_kind == "60" or tick_kind == "240":
target_url = "minutes/" + tick_kind
# 일봉
elif tick_kind == "D":
target_url = "days"
# 주봉
elif tick_kind == "W":
target_url = "weeks"
# 월봉
elif tick_kind == "M":
target_url = "months"
# 잘못된 입력
else:
raise Exception("잘못된 틱 종류:" + str(tick_kind))
logging.debug(target_url)
# ----------------------------------------
# Tick 조회
# ----------------------------------------
querystring = {"market": target_item, "count": inq_range}
res = send_request("GET", server_url + "/v1/candles/" + target_url, querystring, "")
candle_data = res.json()
logging.debug(candle_data)
return candle_data
# ----------------------------------------
# Exception Raise
# ----------------------------------------
except Exception:
raise
# -----------------------------------------------------------------------------
# - Name : get_targetprice
# - Desc : 호가단위 금액 계산
# - Input
# 1) cal_type : H:호가로, R:비율로
# 2) st_price : 기준가격
# 3) chg_val : 변화단위
# - Output
# 1) rtn_price : 계산된 금액
# -----------------------------------------------------------------------------
def get_targetprice(cal_type, st_price, chg_val):
try:
# 계산된 가격
rtn_price = st_price
# 호가단위로 계산
if cal_type.upper() == "H":
for i in range(0, abs(int(chg_val))):
hoga_val = get_hoga(rtn_price)
if Decimal(str(chg_val)) > 0:
rtn_price = Decimal(str(rtn_price)) + Decimal(str(hoga_val))
elif Decimal(str(chg_val)) < 0:
rtn_price = Decimal(str(rtn_price)) - Decimal(str(hoga_val))
else:
break
# 비율로 계산
elif cal_type.upper() == "R":
while True:
# 호가단위 추출
hoga_val = get_hoga(st_price)
if Decimal(str(chg_val)) > 0:
rtn_price = Decimal(str(rtn_price)) + Decimal(str(hoga_val))
elif Decimal(str(chg_val)) < 0:
rtn_price = Decimal(str(rtn_price)) - Decimal(str(hoga_val))
else:
break
if Decimal(str(chg_val)) > 0:
if Decimal(str(rtn_price)) >= Decimal(str(st_price)) * (
Decimal(str(1)) + (Decimal(str(chg_val))) / Decimal(str(100))):
break
elif Decimal(str(chg_val)) < 0:
if Decimal(str(rtn_price)) <= Decimal(str(st_price)) * (
Decimal(str(1)) + (Decimal(str(chg_val))) / Decimal(str(100))):
break
return rtn_price
# ----------------------------------------
# Exception Raise
# ----------------------------------------
except Exception:
raise
# -----------------------------------------------------------------------------
# - Name : get_hoga
# - Desc : 호가 금액 계산
# - Input
# 1) cur_price : 현재가격
# - Output
# 1) hoga_val : 호가단위
# -----------------------------------------------------------------------------
def get_hoga(cur_price):
try:
# 호가 단위
if Decimal(str(cur_price)) < 10:
hoga_val = 0.01
elif Decimal(str(cur_price)) < 100:
hoga_val = 0.1
elif Decimal(str(cur_price)) < 1000:
hoga_val = 1
elif Decimal(str(cur_price)) < 10000:
hoga_val = 5
elif Decimal(str(cur_price)) < 100000:
hoga_val = 10
elif Decimal(str(cur_price)) < 500000:
hoga_val = 50
elif Decimal(str(cur_price)) < 1000000:
hoga_val = 100
elif Decimal(str(cur_price)) < 2000000:
hoga_val = 500
else:
hoga_val = 1000
return hoga_val
# ----------------------------------------
# Exception Raise
# ----------------------------------------
except Exception:
raise
# -----------------------------------------------------------------------------
# - Name : get_krwbal
# - Desc : KRW 잔고 조회
# - Input
# - Output
# 1) KRW 잔고 Dictionary
# 1. krw_balance : KRW 잔고
# 2. fee : 수수료
# 3. available_krw : 매수가능 KRW잔고(수수료를 고려한 금액)
# -----------------------------------------------------------------------------
def get_krwbal():
try:
# 잔고 리턴용
rtn_balance = {}
# 수수료 0.05%(업비트 기준)
fee_rate = 0.05
payload = {
'access_key': access_key,
'nonce': str(uuid.uuid4()),
}
jwt_token = jwt.encode(payload, secret_key).decode('utf8')
authorize_token = 'Bearer {}'.format(jwt_token)
headers = {"Authorization": authorize_token}
res = send_request("GET", server_url + "/v1/accounts", "", headers)
data = res.json()
logging.debug(data)
for dataFor in data:
if (dataFor['currency']) == "KRW":
krw_balance = math.floor(Decimal(str(dataFor['balance'])))
# 잔고가 있는 경우만
if Decimal(str(krw_balance)) > Decimal(str(0)):
# 수수료
fee = math.ceil(Decimal(str(krw_balance)) * (Decimal(str(fee_rate)) / Decimal(str(100))))
# 매수가능금액
available_krw = math.floor(Decimal(str(krw_balance)) - Decimal(str(fee)))
else:
# 수수료
fee = 0
# 매수가능금액
available_krw = 0
# 결과 조립
rtn_balance['krw_balance'] = krw_balance
rtn_balance['fee'] = fee
rtn_balance['available_krw'] = available_krw
return rtn_balance
# ----------------------------------------
# Exception Raise
# ----------------------------------------
except Exception:
raise
# -----------------------------------------------------------------------------
# - Name : get_accounts
# - Desc : 잔고정보 조회
# - Input
# 1) except_yn : KRW 및 소액 제외
# 2) market_code : 마켓코드 추가(매도시 필요)
# - Output
# 1) 잔고 정보
# -----------------------------------------------------------------------------
# 계좌 조회
def get_accounts(except_yn, market_code):
try:
rtn_data = []
# 해당 마켓에 존재하는 종목 리스트만 추출
market_item_list = get_items(market_code, '')
# 소액 제외 기준
min_price = 5000
payload = {
'access_key': access_key,
'nonce': str(uuid.uuid4()),
}
jwt_token = jwt.encode(payload, secret_key)
authorize_token = 'Bearer {}'.format(jwt_token)
headers = {"Authorization": authorize_token}
res = send_request("GET", server_url + "/v1/accounts", "", headers)
account_data = res.json()
for account_data_for in account_data:
for market_item_list_for in market_item_list:
# 해당 마켓에 있는 종목만 조합
if market_code + '-' + account_data_for['currency'] == market_item_list_for['market']:
# KRW 및 소액 제외
if except_yn == "Y" or except_yn == "y":
if account_data_for['currency'] != "KRW" and Decimal(str(account_data_for['avg_buy_price'])) * (
Decimal(str(account_data_for['balance'])) + Decimal(
str(account_data_for['locked']))) >= Decimal(str(min_price)):
rtn_data.append(
{'market': market_code + '-' + account_data_for['currency'],
'balance': account_data_for['balance'],
'locked': account_data_for['locked'],
'avg_buy_price': account_data_for['avg_buy_price'],
'avg_buy_price_modified': account_data_for['avg_buy_price_modified']})
else:
if account_data_for['currency'] != "KRW":
rtn_data.append(
{'market': market_code + '-' + account_data_for['currency'],
'balance': account_data_for['balance'],
'locked': account_data_for['locked'],
'avg_buy_price': account_data_for['avg_buy_price'],
'avg_buy_price_modified': account_data_for['avg_buy_price_modified']})
return rtn_data
# ----------------------------------------
# Exception Raise
# ----------------------------------------
except Exception:
raise
# -----------------------------------------------------------------------------
# - Name : chg_account_to_comma
# - Desc : 잔고 종목 리스트를 콤마리스트로 변경
# - Input
# 1) account_data : 잔고 데이터
# - Output
# 1) 종목 리스트(콤마 구분자)
# -----------------------------------------------------------------------------
def chg_account_to_comma(account_data):
try:
rtn_data = ""
for account_data_for in account_data:
if rtn_data == '':
rtn_data = rtn_data + account_data_for['market']
else:
rtn_data = rtn_data + ',' + account_data_for['market']
return rtn_data
# ----------------------------------------
# Exception Raise
# ----------------------------------------
except Exception:
raise
# -----------------------------------------------------------------------------
# - Name : get_ticker
# - Desc : 현재가 조회
# - Input
# 1) target_itemlist : 대상 종목(콤마 구분자)
# - Output
# 2) 현재가 데이터
# -----------------------------------------------------------------------------
def get_ticker(target_itemlist):
try:
url = "https://api.upbit.com/v1/ticker"
querystring = {"markets": target_itemlist}
response = send_request("GET", url, querystring, "")
rtn_data = response.json()
return rtn_data
# ----------------------------------------
# 모든 함수의 공통 부분(Exception 처리)
# ----------------------------------------
except Exception:
raise
# -----------------------------------------------------------------------------
# - Name : cancel_order
# - Desc : 미체결 주문 취소
# - Input
# 1) target_item : 대상종목
# 2) side : 매수/매도 구분(BUY/bid:매수, SELL/ask:매도, ALL:전체)
# - Output
# -----------------------------------------------------------------------------
def cancel_order(target_item, side):
try:
# 미체결 주문 조회
order_data = get_order(target_item)
# 매수/매도 구분
for order_data_for in order_data:
if side == "BUY" or side == "buy":
if order_data_for['side'] == "ask":
order_data.remove(order_data_for)
elif side == "SELL" or side == "sell":
if order_data_for['side'] == "bid":
order_data.remove(order_data_for)
# 미체결 주문이 있으면
if len(order_data) > 0:
# 미체결 주문내역 전체 취소
for order_data_for in order_data:
cancel_order_uuid(order_data_for['uuid'])
# ----------------------------------------
# 모든 함수의 공통 부분(Exception 처리)
# ----------------------------------------
except Exception:
raise
# -----------------------------------------------------------------------------
# - Name : cancel_order_uuid
# - Desc : 미체결 주문 취소 by UUID
# - Input
# 1) order_uuid : 주문 키
# - Output
# 1) 주문 내역 취소
# -----------------------------------------------------------------------------
def cancel_order_uuid(order_uuid):
try:
query = {
'uuid': order_uuid,
}
query_string = urlencode(query).encode()
m = hashlib.sha512()
m.update(query_string)
query_hash = m.hexdigest()
payload = {
'access_key': access_key,
'nonce': str(uuid.uuid4()),
'query_hash': query_hash,
'query_hash_alg': 'SHA512',
}
jwt_token = jwt.encode(payload, secret_key).decode('utf8')
authorize_token = 'Bearer {}'.format(jwt_token)
headers = {"Authorization": authorize_token}
res = send_request("DELETE", server_url + "/v1/order", query, headers)
rtn_data = res.json()
return rtn_data
# ----------------------------------------
# 모든 함수의 공통 부분(Exception 처리)
# ----------------------------------------
except Exception:
raise
# -----------------------------------------------------------------------------
# - Name : get_order
# - Desc : 미체결 주문 조회
# - Input
# 1) target_item : 대상종목
# - Output
# 1) 미체결 주문 내역
# -----------------------------------------------------------------------------
def get_order(target_item):
try:
query = {
'market': target_item,
'state': 'wait',
}
query_string = urlencode(query).encode()
m = hashlib.sha512()
m.update(query_string)
query_hash = m.hexdigest()
payload = {
'access_key': access_key,
'nonce': str(uuid.uuid4()),
'query_hash': query_hash,
'query_hash_alg': 'SHA512',
}
jwt_token = jwt.encode(payload, secret_key).decode('utf8')
authorize_token = 'Bearer {}'.format(jwt_token)
headers = {"Authorization": authorize_token}
res = send_request("GET", server_url + "/v1/orders", query, headers)
rtn_data = res.json()
return rtn_data
# ----------------------------------------
# 모든 함수의 공통 부분(Exception 처리)
# ----------------------------------------
except Exception:
raise
# -----------------------------------------------------------------------------
# - Name : get_order
# - Desc : 미체결 주문 조회
# - Input
# 1) side : 주문상태
# - Output
# 1) 주문 내역 리스트
# -----------------------------------------------------------------------------
def get_order_list(side):
try:
query = {
'state': side,
}
query_string = urlencode(query).encode()
m = hashlib.sha512()
m.update(query_string)
query_hash = m.hexdigest()
payload = {
'access_key': access_key,
'nonce': str(uuid.uuid4()),
'query_hash': query_hash,
'query_hash_alg': 'SHA512',
}
jwt_token = jwt.encode(payload, secret_key).decode('utf8')
authorize_token = 'Bearer {}'.format(jwt_token)
headers = {"Authorization": authorize_token}
res = send_request("GET", server_url + "/v1/orders", query, headers)
rtn_data = res.json()
return rtn_data
# ----------------------------------------
# 모든 함수의 공통 부분(Exception 처리)
# ----------------------------------------
except Exception:
raise
# -----------------------------------------------------------------------------
# - Name : get_rsi
# - Desc : RSI 조회
# - Input
# 1) target_item : 대상 종목
# 2) tick_kind : 캔들 종류 (1, 3, 5, 10, 15, 30, 60, 240 - 분, D-일, W-주, M-월)
# 3) inq_range : 조회 범위
# - Output
# 1) RSI 값
# -----------------------------------------------------------------------------
def get_rsi(target_item, tick_kind, inq_range):
try:
# 캔들 추출
candle_data = get_candle(target_item, tick_kind, inq_range)
df = pd.DataFrame(candle_data)
df = df.reindex(index=df.index[::-1]).reset_index()
df['close'] = df["trade_price"]
# RSI 계산
def rsi(ohlc: pd.DataFrame, period: int = 14):
ohlc["close"] = ohlc["close"]
delta = ohlc["close"].diff()
up, down = delta.copy(), delta.copy()
up[up < 0] = 0
down[down > 0] = 0
_gain = up.ewm(com=(period - 1), min_periods=period).mean()
_loss = down.abs().ewm(com=(period - 1), min_periods=period).mean()
RS = _gain / _loss
return pd.Series(100 - (100 / (1 + RS)), name="RSI")
rsi = round(rsi(df, 14).iloc[-1], 4)
return rsi
# ----------------------------------------
# 모든 함수의 공통 부분(Exception 처리)
# ----------------------------------------
except Exception:
raise
# -----------------------------------------------------------------------------
# - Name : get_mfi
# - Desc : MFI 조회
# - Input
# 1) target_item : 대상 종목
# 2) tick_kind : 캔들 종류 (1, 3, 5, 10, 15, 30, 60, 240 - 분, D-일, W-주, M-월)
# 3) inq_range : 캔들 조회 범위
# 4) loop_cnt : 지표 반복계산 횟수
# - Output
# 1) MFI 값
# -----------------------------------------------------------------------------
def get_mfi(target_item, tick_kind, inq_range, loop_cnt):
try:
# 캔들 데이터 조회용
candle_datas = []
# MFI 데이터 리턴용
mfi_list = []
# 캔들 추출
candle_data = get_candle(target_item, tick_kind, inq_range)
# 조회 횟수별 candle 데이터 조합
for i in range(0, int(loop_cnt)):
candle_datas.append(candle_data[i:int(len(candle_data))])
# 캔들 데이터만큼 수행
for candle_data_for in candle_datas:
df = pd.DataFrame(candle_data_for)
dfDt = df['candle_date_time_kst'].iloc[::-1]
df['typical_price'] = (df['trade_price'] + df['high_price'] + df['low_price']) / 3
df['money_flow'] = df['typical_price'] * df['candle_acc_trade_volume']
positive_mf = 0
negative_mf = 0
for i in range(0, 14):
if df["typical_price"][i] > df["typical_price"][i + 1]:
positive_mf = positive_mf + df["money_flow"][i]
elif df["typical_price"][i] < df["typical_price"][i + 1]:
negative_mf = negative_mf + df["money_flow"][i]
if negative_mf > 0:
mfi = 100 - (100 / (1 + (positive_mf / negative_mf)))
else:
mfi = 100 - (100 / (1 + (positive_mf)))
mfi_list.append({"type": "MFI", "DT": dfDt[0], "MFI": round(mfi, 4)})
return mfi_list
# ----------------------------------------
# 모든 함수의 공통 부분(Exception 처리)
# ----------------------------------------
except Exception:
raise
# -----------------------------------------------------------------------------
# - Name : get_macd
# - Desc : MACD 조회
# - Input
# 1) target_item : 대상 종목
# 2) tick_kind : 캔들 종류 (1, 3, 5, 10, 15, 30, 60, 240 - 분, D-일, W-주, M-월)
# 3) inq_range : 캔들 조회 범위
# 4) loop_cnt : 지표 반복계산 횟수
# - Output
# 1) MACD 값
# -----------------------------------------------------------------------------
def get_macd(target_item, tick_kind, inq_range, loop_cnt):
try:
# 캔들 데이터 조회용
candle_datas = []
# MACD 데이터 리턴용
macd_list = []
# 캔들 추출
candle_data = get_candle(target_item, tick_kind, inq_range)
# 조회 횟수별 candle 데이터 조합
for i in range(0, int(loop_cnt)):
candle_datas.append(candle_data[i:int(len(candle_data))])
df = pd.DataFrame(candle_datas[0])
df = df.iloc[::-1]
df = df['trade_price']
# MACD 계산
exp1 = df.ewm(span=12, adjust=False).mean()
exp2 = df.ewm(span=26, adjust=False).mean()
macd = exp1 - exp2
exp3 = macd.ewm(span=9, adjust=False).mean()
for i in range(0, int(loop_cnt)):
macd_list.append(
{"type": "MACD", "DT": candle_datas[0][i]['candle_date_time_kst'], "MACD": round(macd[i], 4),
"SIGNAL": round(exp3[i], 4),
"OCL": round(macd[i] - exp3[i], 4)})
return macd_list
# ----------------------------------------
# 모든 함수의 공통 부분(Exception 처리)
# ----------------------------------------
except Exception:
raise
# -----------------------------------------------------------------------------
# - Name : get_bb
# - Desc : 볼린저밴드 조회
# - Input
# 1) target_item : 대상 종목
# 2) tick_kind : 캔들 종류 (1, 3, 5, 10, 15, 30, 60, 240 - 분, D-일, W-주, M-월)
# 3) inq_range : 캔들 조회 범위
# 4) loop_cnt : 지표 반복계산 횟수
# - Output
# 1) 볼린저 밴드 값
# -----------------------------------------------------------------------------
def get_bb(target_item, tick_kind, inq_range, loop_cnt):
try:
# 캔들 데이터 조회용
candle_datas = []
# 볼린저밴드 데이터 리턴용
bb_list = []
# 캔들 추출
candle_data = get_candle(target_item, tick_kind, inq_range)
# 조회 횟수별 candle 데이터 조합
for i in range(0, int(loop_cnt)):
candle_datas.append(candle_data[i:int(len(candle_data))])
# 캔들 데이터만큼 수행
for candle_data_for in candle_datas:
df = pd.DataFrame(candle_data_for)
dfDt = df['candle_date_time_kst'].iloc[::-1]
df = df['trade_price'].iloc[::-1]
# 표준편차(곱)
unit = 2
band1 = unit * numpy.std(df[len(df) - 20:len(df)])
bb_center = numpy.mean(df[len(df) - 20:len(df)])
band_high = bb_center + band1
band_low = bb_center - band1
bb_list.append({"type": "BB", "DT": dfDt[0], "BBH": round(band_high, 4), "BBM": round(bb_center, 4),
"BBL": round(band_low, 4)})
return bb_list
# ----------------------------------------
# 모든 함수의 공통 부분(Exception 처리)
# ----------------------------------------
except Exception:
raise
# -----------------------------------------------------------------------------
# - Name : get_williams
# - Desc : 윌리암스 %R 조회
# - Input
# 1) target_item : 대상 종목
# 2) tick_kind : 캔들 종류 (1, 3, 5, 10, 15, 30, 60, 240 - 분, D-일, W-주, M-월)
# 3) inq_range : 캔들 조회 범위
# 4) loop_cnt : 지표 반복계산 횟수
# - Output
# 1) 윌리암스 %R 값
# -----------------------------------------------------------------------------
def get_williamsR(target_item, tick_kind, inq_range, loop_cnt):
try:
# 캔들 데이터 조회용
candle_datas = []
# 윌리암스R 데이터 리턴용
williams_list = []
# 캔들 추출
candle_data = get_candle(target_item, tick_kind, inq_range)
# 조회 횟수별 candle 데이터 조합
for i in range(0, int(loop_cnt)):
candle_datas.append(candle_data[i:int(len(candle_data))])
# 캔들 데이터만큼 수행
for candle_data_for in candle_datas:
df = pd.DataFrame(candle_data_for)
dfDt = df['candle_date_time_kst'].iloc[::-1]
df = df.iloc[:14]
# 계산식
# %R = (Highest High - Close)/(Highest High - Lowest Low) * -100
hh = numpy.max(df['high_price'])
ll = numpy.min(df['low_price'])
cp = df['trade_price'][0]
w = (hh - cp) / (hh - ll) * -100
williams_list.append(
{"type": "WILLIAMS", "DT": dfDt[0], "HH": round(hh, 4), "LL": round(ll, 4), "CP": round(cp, 4),
"W": round(w, 4)})
return williams_list
# ----------------------------------------
# 모든 함수의 공통 부분(Exception 처리)
# ----------------------------------------
except Exception:
raise
# -----------------------------------------------------------------------------
# - Name : get_rsi
# - Desc : RSI 조회
# - Input
# 1) candle_data : 캔들 정보
# - Output
# 1) RSI 값
# -----------------------------------------------------------------------------
def get_rsi(candle_datas):
try:
# RSI 데이터 리턴용
rsi_data = []
# 캔들 데이터만큼 수행
for candle_data_for in candle_datas:
df = pd.DataFrame(candle_data_for)
dfDt = df['candle_date_time_kst'].iloc[::-1]
df = df.reindex(index=df.index[::-1]).reset_index()
df['close'] = df["trade_price"]
# RSI 계산
def rsi(ohlc: pd.DataFrame, period: int = 14):
ohlc["close"] = ohlc["close"]
delta = ohlc["close"].diff()
up, down = delta.copy(), delta.copy()
up[up < 0] = 0
down[down > 0] = 0
_gain = up.ewm(com=(period - 1), min_periods=period).mean()
_loss = down.abs().ewm(com=(period - 1), min_periods=period).mean()
RS = _gain / _loss
return pd.Series(100 - (100 / (1 + RS)), name="RSI")
rsi = round(rsi(df, 14).iloc[-1], 4)
rsi_data.append({"type": "RSI", "DT": dfDt[0], "RSI": rsi})
return rsi_data
# ----------------------------------------
# 모든 함수의 공통 부분(Exception 처리)
# ----------------------------------------
except Exception:
raise
# -----------------------------------------------------------------------------
# - Name : get_mfi
# - Desc : MFI 조회
# - Input
# 1) candle_datas : 캔들 정보
# - Output
# 1) MFI 값
# -----------------------------------------------------------------------------
def get_mfi(candle_datas):
try:
# MFI 데이터 리턴용
mfi_list = []
# 캔들 데이터만큼 수행
for candle_data_for in candle_datas:
df = pd.DataFrame(candle_data_for)
dfDt = df['candle_date_time_kst'].iloc[::-1]
df['typical_price'] = (df['trade_price'] + df['high_price'] + df['low_price']) / 3
df['money_flow'] = df['typical_price'] * df['candle_acc_trade_volume']
positive_mf = 0
negative_mf = 0
for i in range(0, 14):
if df["typical_price"][i] > df["typical_price"][i + 1]:
positive_mf = positive_mf + df["money_flow"][i]
elif df["typical_price"][i] < df["typical_price"][i + 1]:
negative_mf = negative_mf + df["money_flow"][i]
if negative_mf > 0:
mfi = 100 - (100 / (1 + (positive_mf / negative_mf)))
else:
mfi = 100 - (100 / (1 + (positive_mf)))
mfi_list.append({"type": "MFI", "DT": dfDt[0], "MFI": round(mfi, 4)})
return mfi_list
# ----------------------------------------
# 모든 함수의 공통 부분(Exception 처리)
# ----------------------------------------
except Exception:
raise
# -----------------------------------------------------------------------------
# - Name : get_macd
# - Desc : MACD 조회
# - Input
# 1) candle_datas : 캔들 정보
# 2) loop_cnt : 반복 횟수
# - Output
# 1) MACD 값
# -----------------------------------------------------------------------------
def get_macd(candle_datas, loop_cnt):
try:
# MACD 데이터 리턴용
macd_list = []
df = pd.DataFrame(candle_datas[0])
df = df.iloc[::-1]
df = df['trade_price']
# MACD 계산
exp1 = df.ewm(span=12, adjust=False).mean()
exp2 = df.ewm(span=26, adjust=False).mean()
macd = exp1 - exp2
exp3 = macd.ewm(span=9, adjust=False).mean()
for i in range(0, int(loop_cnt)):
macd_list.append(
{"type": "MACD", "DT": candle_datas[0][i]['candle_date_time_kst'], "MACD": round(macd[i], 4),
"SIGNAL": round(exp3[i], 4),
"OCL": round(macd[i] - exp3[i], 4)})
return macd_list
# ----------------------------------------
# 모든 함수의 공통 부분(Exception 처리)
# ----------------------------------------
except Exception:
raise
# -----------------------------------------------------------------------------
# - Name : get_ma
# - Desc : MA 조회
# - Input
# 1) candle_datas : 캔들 정보
# 2) loop_cnt : 반복 횟수
# - Output
# 1) MA 값
# -----------------------------------------------------------------------------
def get_ma(candle_datas, loop_cnt):
try:
# MA 데이터 리턴용
ma_list = []
df = pd.DataFrame(candle_datas[0])
df = df.iloc[::-1]
df = df['trade_price']
# MA 계산
ma5 = df.rolling(window=5).mean()
ma10 = df.rolling(window=10).mean()
ma20 = df.rolling(window=20).mean()
ma60 = df.rolling(window=60).mean()
ma120 = df.rolling(window=120).mean()
for i in range(0, int(loop_cnt)):
ma_list.append(
{"type": "MA", "DT": candle_datas[0][i]['candle_date_time_kst'], "MA5": ma5[i], "MA10": ma10[i],
"MA20": ma20[i], "MA60": ma60[i], "MA120": ma120[i]
, "MA_5_10": str(Decimal(str(ma5[i])) - Decimal(str(ma10[i])))
, "MA_10_20": str(Decimal(str(ma10[i])) - Decimal(str(ma20[i])))
, "MA_20_60": str(Decimal(str(ma20[i])) - Decimal(str(ma60[i])))
, "MA_60_120": str(Decimal(str(ma60[i])) - Decimal(str(ma120[i])))})
return ma_list
# ----------------------------------------
# 모든 함수의 공통 부분(Exception 처리)
# ----------------------------------------
except Exception:
raise
# -----------------------------------------------------------------------------
# - Name : get_bb
# - Desc : 볼린저밴드 조회
# - Input
# 1) candle_datas : 캔들 정보
# - Output
# 1) 볼린저 밴드 값
# -----------------------------------------------------------------------------
def get_bb(candle_datas):
try:
# 볼린저밴드 데이터 리턴용
bb_list = []
# 캔들 데이터만큼 수행
for candle_data_for in candle_datas:
df = pd.DataFrame(candle_data_for)
dfDt = df['candle_date_time_kst'].iloc[::-1]
df = df['trade_price'].iloc[::-1]
# 표준편차(곱)
unit = 2
band1 = unit * numpy.std(df[len(df) - 20:len(df)])
bb_center = numpy.mean(df[len(df) - 20:len(df)])
band_high = bb_center + band1
band_low = bb_center - band1
bb_list.append({"type": "BB", "DT": dfDt[0], "BBH": round(band_high, 4), "BBM": round(bb_center, 4),
"BBL": round(band_low, 4)})
return bb_list
# ----------------------------------------
# 모든 함수의 공통 부분(Exception 처리)
# ----------------------------------------
except Exception:
raise
# -----------------------------------------------------------------------------
# - Name : get_williams
# - Desc : 윌리암스 %R 조회
# - Input
# 1) candle_datas : 캔들 정보
# - Output
# 1) 윌리암스 %R 값
# -----------------------------------------------------------------------------
def get_williams(candle_datas):
try:
# 윌리암스R 데이터 리턴용
williams_list = []
# 캔들 데이터만큼 수행
for candle_data_for in candle_datas:
df = pd.DataFrame(candle_data_for)
dfDt = df['candle_date_time_kst'].iloc[::-1]
df = df.iloc[:14]
# 계산식
# %R = (Highest High - Close)/(Highest High - Lowest Low) * -100
hh = numpy.max(df['high_price'])
ll = numpy.min(df['low_price'])
cp = df['trade_price'][0]
w = (hh - cp) / (hh - ll) * -100
williams_list.append(
{"type": "WILLIAMS", "DT": dfDt[0], "HH": round(hh, 4), "LL": round(ll, 4), "CP": round(cp, 4),
"W": round(w, 4)})
return williams_list
# ----------------------------------------
# 모든 함수의 공통 부분(Exception 처리)
# ----------------------------------------
except Exception:
raise
# -----------------------------------------------------------------------------
# - Name : get_cci
# - Desc : CCI 조회
# - Input
# 1) candle_data : 캔들 정보
# 2) loop_cnt : 조회 건수
# - Output
# 1) CCI 값
# -----------------------------------------------------------------------------
def get_cci(candle_data, loop_cnt):
try:
cci_val = 20
# CCI 데이터 리턴용
cci_list = []
# 사용하지 않는 캔들 갯수 정리(속도 개선)
del candle_data[cci_val * 2:]
# 오름차순 정렬
df = pd.DataFrame(candle_data)
ordered_df = df.sort_values(by=['candle_date_time_kst'], ascending=[True])
# 계산식 : (Typical Price - Simple Moving Average) / (0.015 * Mean absolute Deviation)
ordered_df['TP'] = (ordered_df['high_price'] + ordered_df['low_price'] + ordered_df['trade_price']) / 3
ordered_df['SMA'] = ordered_df['TP'].rolling(window=cci_val).mean()
ordered_df['MAD'] = ordered_df['TP'].rolling(window=cci_val).apply(lambda x: pd.Series(x).mad())
ordered_df['CCI'] = (ordered_df['TP'] - ordered_df['SMA']) / (0.015 * ordered_df['MAD'])
# 개수만큼 조립
for i in range(0, loop_cnt):
cci_list.append({"type": "CCI", "DT": ordered_df['candle_date_time_kst'].loc[i],
"CCI": round(ordered_df['CCI'].loc[i], 4)})
return cci_list
# ----------------------------------------
# 모든 함수의 공통 부분(Exception 처리)
# ----------------------------------------
except Exception:
raise
# -----------------------------------------------------------------------------
# - Name : get_indicators
# - Desc : 보조지표 조회
# - Input
# 1) target_item : 대상 종목
# 2) tick_kind : 캔들 종류 (1, 3, 5, 10, 15, 30, 60, 240 - 분, D-일, W-주, M-월)
# 3) inq_range : 캔들 조회 범위
# 4) loop_cnt : 지표 반복계산 횟수
# - Output
# 1) RSI
# 2) MFI
# 3) MACD
# 4) BB
# 5) WILLIAMS %R
# 6) CCI
# -----------------------------------------------------------------------------
def get_indicators(target_item, tick_kind, inq_range, loop_cnt):
try:
# 보조지표 리턴용
indicator_data = []
# 캔들 데이터 조회용
candle_datas = []
# 캔들 추출
candle_data = get_candle(target_item, tick_kind, inq_range)
if len(candle_data) >= 30:
# 조회 횟수별 candle 데이터 조합
for i in range(0, int(loop_cnt)):
candle_datas.append(candle_data[i:int(len(candle_data))])
# RSI 정보 조회
rsi_data = get_rsi(candle_datas)
# MFI 정보 조회
mfi_data = get_mfi(candle_datas)
# MACD 정보 조회
macd_data = get_macd(candle_datas, loop_cnt)
# BB 정보 조회
bb_data = get_bb(candle_datas)
# WILLIAMS %R 조회
williams_data = get_williams(candle_datas)
# MA 정보 조회
ma_data = get_ma(candle_datas, loop_cnt)
# CCI 정보 조회
cci_data = get_cci(candle_data, loop_cnt)
if len(rsi_data) > 0:
indicator_data.append(rsi_data)
if len(mfi_data) > 0:
indicator_data.append(mfi_data)
if len(macd_data) > 0:
indicator_data.append(macd_data)
if len(bb_data) > 0:
indicator_data.append(bb_data)
if len(williams_data) > 0:
indicator_data.append(williams_data)
if len(ma_data) > 0:
indicator_data.append(ma_data)
if len(cci_data) > 0:
indicator_data.append(cci_data)
return indicator_data
# ----------------------------------------
# 모든 함수의 공통 부분(Exception 처리)
# ----------------------------------------
except Exception:
raise
# -----------------------------------------------------------------------------
# - Name : get_order_status
# - Desc : 주문 조회(상태별)
# - Input
# 1) target_item : 대상종목
# 2) status : 주문상태(wait : 체결 대기, watch : 예약주문 대기, done : 전체 체결 완료, cancel : 주문 취소)
# - Output
# 1) 주문 내역
# -----------------------------------------------------------------------------
def get_order_status(target_item, status):
try:
query = {
'market': target_item,
'state': status,
}
query_string = urlencode(query).encode()
m = hashlib.sha512()
m.update(query_string)
query_hash = m.hexdigest()
payload = {
'access_key': access_key,
'nonce': str(uuid.uuid4()),
'query_hash': query_hash,
'query_hash_alg': 'SHA512',
}
jwt_token = jwt.encode(payload, secret_key).decode('utf8')
authorize_token = 'Bearer {}'.format(jwt_token)
headers = {"Authorization": authorize_token}
res = send_request("GET", server_url + "/v1/orders", query, headers)
rtn_data = res.json()
return rtn_data
# ----------------------------------------
# 모든 함수의 공통 부분(Exception 처리)
# ----------------------------------------
except Exception:
raise
# -----------------------------------------------------------------------------
# - Name : orderby_dict
# - Desc : 딕셔너리 정렬
# - Input
# 1) target_dict : 정렬 대상 딕셔너리
# 2) target_column : 정렬 대상 딕셔너리
# 3) order_by : 정렬방식(False:오름차순, True,내림차순)
# - Output
# 1) 정렬된 딕서너리
# -----------------------------------------------------------------------------
def orderby_dict(target_dict, target_column, order_by):
try:
rtn_dict = sorted(target_dict, key=(lambda x: x[target_column]), reverse=order_by)
return rtn_dict
# ----------------------------------------
# 모든 함수의 공통 부분(Exception 처리)
# ----------------------------------------
except Exception:
raise
# -----------------------------------------------------------------------------
# - Name : filter_dict
# - Desc : 딕셔너리 필터링
# - Input
# 1) target_dict : 정렬 대상 딕셔너리
# 2) target_column : 정렬 대상 컬럼
# 3) filter : 필터
# - Output
# 1) 필터링된 딕서너리
# -----------------------------------------------------------------------------
def filter_dict(target_dict, target_column, filter):
try:
for target_dict_for in target_dict[:]:
if target_dict_for[target_column] != filter:
target_dict.remove(target_dict_for)
return target_dict
# ----------------------------------------
# 모든 함수의 공통 부분(Exception 처리)
# ----------------------------------------
except Exception:
raise
# -----------------------------------------------------------------------------
# - Name : get_order_chance
# - Desc : 주문 가능정보 조회
# - Input
# 1) target_item : 대상종목
# - Output
# 1) 주문 가능 정보
# -----------------------------------------------------------------------------
def get_order_chance(target_item):
try:
query = {
'market': target_item,
}
query_string = urlencode(query).encode()
m = hashlib.sha512()
m.update(query_string)
query_hash = m.hexdigest()
payload = {
'access_key': access_key,
'nonce': str(uuid.uuid4()),
'query_hash': query_hash,
'query_hash_alg': 'SHA512',
}
jwt_token = jwt.encode(payload, secret_key).decode('utf8')
authorize_token = 'Bearer {}'.format(jwt_token)
headers = {"Authorization": authorize_token}
res = send_request("GET", server_url + "/v1/orders/chance", query, headers)
rtn_data = res.json()
return rtn_data
# ----------------------------------------
# 모든 함수의 공통 부분(Exception 처리)
# ----------------------------------------
except Exception:
raise
# -----------------------------------------------------------------------------
# - Name : get_max_min
# - Desc : MAX/MIN 값 조회
# - Input
# 1) candle_datas : 캔들 정보
# 2) col_name : 대상 컬럼
# - Output
# 1) MAX 값
# 2) MIN 값
# -----------------------------------------------------------------------------
def get_max(candle_data, col_name_high, col_name_low):
try:
# MA 데이터 리턴용
max_min_list = []
df = pd.DataFrame(candle_data)
df = df.iloc[::-1]
# MAX 계산
max = numpy.max(df[col_name_high])
min = numpy.min(df[col_name_low])
max_min_list.append(
{"MAX": max, "MIN": min})
return max_min_list
# ----------------------------------------
# 모든 함수의 공통 부분(Exception 처리)
# ----------------------------------------
except Exception:
raise
# -----------------------------------------------------------------------------
# - Name : send_line_msg
# - Desc : 라인 메세지 전송
# - Input
# 1) message : 메세지
# - Output
# 1) response : 발송결과(200:정상)
# -----------------------------------------------------------------------------
def send_line_message(message):
try:
headers = {'Authorization': 'Bearer ' + line_token}
data = {'message': message}
response = requests.post(line_target_url, headers=headers, data=data)
logging.debug(response)
return response
# ----------------------------------------
# 모든 함수의 공통 부분(Exception 처리)
# ----------------------------------------
except Exception:
raise
# -----------------------------------------------------------------------------
# - Name : get_indicator_sel
# - Desc : 보조지표 조회(원하는 지표만)
# - Input
# 1) target_item : 대상 종목
# 2) tick_kind : 캔들 종류 (1, 3, 5, 10, 15, 30, 60, 240 - 분, D-일, W-주, M-월)
# 3) inq_range : 캔들 조회 범위
# 4) loop_cnt : 지표 반복계산 횟수
# 5) 보조지표 : 리스트
# - Output
# 1) 보조지표
# -----------------------------------------------------------------------------
def get_indicator_sel(target_item, tick_kind, inq_range, loop_cnt, indi_type):
try:
# 보조지표 리턴용
indicator_data = {}
# 캔들 데이터 조회용
candle_datas = []
# 캔들 추출
candle_data = get_candle(target_item, tick_kind, inq_range)
if len(candle_data) >= 30:
# 조회 횟수별 candle 데이터 조합
for i in range(0, int(loop_cnt)):
candle_datas.append(candle_data[i:int(len(candle_data))])
if 'RSI' in indi_type:
# RSI 정보 조회
rsi_data = get_rsi(candle_datas)
indicator_data['RSI'] = rsi_data
if 'MFI' in indi_type:
# MFI 정보 조회
mfi_data = get_mfi(candle_datas)
indicator_data['MFI'] = mfi_data
if 'MACD' in indi_type:
# MACD 정보 조회
macd_data = get_macd(candle_datas, loop_cnt)
indicator_data['MACD'] = macd_data
if 'BB' in indi_type:
# BB 정보 조회
bb_data = get_bb(candle_datas)
indicator_data['BB'] = bb_data
if 'WILLIAMS' in indi_type:
# WILLIAMS %R 조회
williams_data = get_williams(candle_datas)
indicator_data['WILLIAMS'] = williams_data
if 'MA' in indi_type:
# MA 정보 조회
ma_data = get_ma(candle_datas, loop_cnt)
indicator_data['MA'] = ma_data
if 'CCI' in indi_type:
# CCI 정보 조회
cci_data = get_cci(candle_data, loop_cnt)
indicator_data['CCI'] = cci_data
if 'CANDLE' in indi_type:
indicator_data['CANDLE'] = candle_data
return indicator_data
# ----------------------------------------
# 모든 함수의 공통 부분(Exception 처리)
# ----------------------------------------
except Exception:
raise
# -----------------------------------------------------------------------------
# - Name : send_msg
# - Desc : 메세지 전송
# - Input
# 1) sent_list : 메세지 발송 내역
# 2) key : 메세지 키
# 3) contents : 메세지 내용
# 4) msg_intval : 메세지 발송주기
# - Output
# 1) sent_list : 메세지 발송 내역
# -----------------------------------------------------------------------------
def send_msg(sent_list, key, contents, msg_intval):
try:
# msg_intval = 'N' 이면 메세지 발송하지 않음
if msg_intval.upper() != 'N':
# 발송여부 체크
sent_yn = False
# 발송이력
sent_dt = ''
# 발송내역에 해당 키 존재 시 발송 이력 추출
for sent_list_for in sent_list:
if key in sent_list_for.values():
sent_yn = True
sent_dt = datetime.strptime(sent_list_for['SENT_DT'], '%Y-%m-%d %H:%M:%S')
# 기 발송 건
if sent_yn:
logging.info('기존 발송 건')
# 현재 시간 추출
current_dt = datetime.strptime(datetime.now().strftime('%Y-%m-%d %H:%M:%S'), '%Y-%m-%d %H:%M:%S')
# 시간 차이 추출
diff = current_dt - sent_dt
# 발송 시간이 지난 경우에는 메세지 발송
if diff.seconds >= int(msg_intval):
logging.info('발송 주기 도래 건으로 메시지 발송 처리!')
# 메세지 발송
send_line_message(contents)
# 기존 메시지 발송이력 삭제
for sent_list_for in sent_list[:]:
if key in sent_list_for.values():
sent_list.remove(sent_list_for)
# 새로운 발송이력 추가
sent_list.append({'KEY': key, 'SENT_DT': datetime.now().strftime('%Y-%m-%d %H:%M:%S')})
else:
logging.info('발송 주기 미 도래 건!')
# 최초 발송 건
else:
logging.info('최초 발송 건')
# 메세지 발송
send_line_message(contents)
# 새로운 발송이력 추가
sent_list.append({'KEY': key, 'SENT_DT': datetime.now().strftime('%Y-%m-%d %H:%M:%S')})
return sent_list
# ----------------------------------------
# 모든 함수의 공통 부분(Exception 처리)
# ----------------------------------------
except Exception:
raise
# -----------------------------------------------------------------------------
# - Name : read_file
# - Desc : 파일 읽기
# - Input
# 1. name : 파일 명
# - Output
# 1. 파일 내용
# -----------------------------------------------------------------------------
def read_file(name):
try:
path = './conf/' + str(name) + '.txt'
f = open(path, 'r')
line = f.readline()
f.close()
logging.debug(line)
contents = line
return contents
# ----------------------------------------
# 모든 함수의 공통 부분(Exception 처리)
# ----------------------------------------
except Exception:
raise
# -----------------------------------------------------------------------------
# - Name : send_telegram_msg
# - Desc : 텔레그램 메세지 전송
# - Input
# 1) message : 메세지
# -----------------------------------------------------------------------------
def send_telegram_message(message):
try:
# 텔레그램 메세지 발송
bot = telegram.Bot(telegram_token)
res = bot.sendMessage(chat_id=telegram_id, text=message)
return res
# ----------------------------------------
# 모든 함수의 공통 부분(Exception 처리)
# ----------------------------------------
except Exception:
raise
웹소켓 현재가 데이터 저장 프로그램
import os
import sys
import time
import json
import datetime
import asyncio
import logging
import traceback
import websockets
import cx_Oracle
# 실행 환경에 따른 공통 모듈 Import
sys.path.append(os.path.dirname(os.path.dirname(__file__)))
from module import upbit
# 프로그램 정보
pgm_name = 'save_ticker'
pgm_name_kr = '업비트 TICKER 웹소켓 데이터 저장'
# 오라클 데이터베이스 접속정보
p_username = '오라클 DB 접속 계정 정보(ADMIN)'
p_password = '오라클 DB 접속 비밀번호'
p_service = 'tradedatadb_high'
# -----------------------------------------------------------------------------
# - Name : get_subscribe_items
# - Desc : 구독 대상 종목 조회
# -----------------------------------------------------------------------------
def get_subscribe_items():
try:
subscribe_items = []
# KRW 마켓 전 종목 추출
items = upbit.get_items('KRW', '')
# 종목코드 배열로 변환
for item in items:
subscribe_items.append(item['market'])
return subscribe_items
# ---------------------------------------
# Exception 처리
# ----------------------------------------
except Exception:
raise
# -----------------------------------------------------------------------------
# - Name : upbit_ws_client
# - Desc : 업비트 웹소켓
# -----------------------------------------------------------------------------
async def upbit_ws_client():
try:
# 처리 Count 용
data_cnt = 0
# 중복 실행 방지용
seconds = 0
# 종목별 시퀀스
item_seq = {}
# 구독 데이터 조회
subscribe_items = get_subscribe_items()
logging.info('구독 종목 개수 : ' + str(len(subscribe_items)))
logging.info('구독 종목 : ' + str(subscribe_items))
# 구독 데이터 조립
subscribe_fmt = [
{"ticket": "test-websocket"},
{
"type": "ticker",
"codes": subscribe_items,
"isOnlyRealtime": True
},
{"format": "SIMPLE"}
]
subscribe_data = json.dumps(subscribe_fmt)
# 오라클 데이터 베이스 연결
conn = cx_Oracle.connect(p_username, p_password, p_service)
# 커서 획득
cur = conn.cursor()
# INSERT SQL 준비
sql = "INSERT INTO ticker_data(datetime, code, opening_price, high_price, low_price, trade_price, " \
"prev_closing_price, change, change_price, signed_change_price, change_rate, " \
"signed_change_rate, trade_volume, acc_trade_volume, acc_trade_volume_24h, acc_trade_price, " \
"acc_trade_price_24h, trade_date, trade_time, trade_timestamp, ask_bid, acc_ask_volume, " \
"acc_bid_volume, highest_52_week_price, highest_52_week_date, lowest_52_week_price, " \
"lowest_52_week_date, market_state, is_trading_suspended, " \
"delisting_date, market_warning, timestamp, stream_type, sys_datetime, seq, p_seq) VALUES " \
"(TO_DATE(:1, 'YYYYMMDDHH24MISS') + (9/24),:2,:3,:4,:5,:6,:7,:8,:9,:10,:11,:12,:13,:14,:15,:16,:17,:18,:19,:20,:21,:22,:23,:24,:25,:26," \
":27,:28,:29,:30,:31,:32,:33,current_date,:34,:35) "
async with websockets.connect(upbit.ws_url) as websocket:
await websocket.send(subscribe_data)
while True:
period = datetime.datetime.now()
data = await websocket.recv()
data = json.loads(data)
# 종목별 시퀀스 채번
if data['cd'] in item_seq:
item_seq[data['cd']] = item_seq[data['cd']] + 1
else:
item_seq[data['cd']] = 1
# 저장용 데이터 조립
args = (data['tdt'] + data['ttm'], data['cd'], data['op'], data['hp'], data['lp'], data['tp'],
data['pcp'], data['c'], data['cp'], data['scp'], data['cr'],
data['scr'], data['tv'], data['atv'], data['atv24h'], data['atp'],
data['atp24h'], data['tdt'], data['ttm'], data['ttms'], data['ab'],
data['aav'], data['abv'], data['h52wp'], data['h52wdt'], data['l52wp'],
data['l52wdt'], data['ms'], data['its'],
'', data['mw'], data['tms'], data['st'], item_seq[data['cd']], item_seq[data['cd']]-1)
# 데이터 저장
cur.execute(sql, args)
conn.commit()
data_cnt = data_cnt + 1
# 데이터 저장 로깅
if data_cnt % 1000 == 0:
logging.info("[" + str(datetime.datetime.now()) + "] [TICKER_DATA] Inserting Data....[" + str(data_cnt) + "]")
# 5초마다 종목 정보 재 조회 후 추가된 종목이 있으면 웹소켓 다시 시작
if (period.second % 5) == 0 and seconds != period.second:
# 중복 실행 방지
seconds = period.second
# 종목 재조회
re_subscribe_items = get_subscribe_items()
# 현재 종목과 다르면 웹소켓 다시 시작
if subscribe_items != re_subscribe_items:
logging.info('종목 달리짐! 웹소켓 다시 시작')
logging.info('\n\n')
logging.info('*************************************************')
logging.info('기존 종목[' + str(len(subscribe_items)) + '] : ' + str(subscribe_items))
logging.info('종목 재조회[' + str(len(re_subscribe_items)) + '] : ' + str(re_subscribe_items))
logging.info('*************************************************')
logging.info('\n\n')
await websocket.close()
time.sleep(1)
await upbit_ws_client()
# ----------------------------------------
# 모든 함수의 공통 부분(Exception 처리)
# ----------------------------------------
except Exception as e:
logging.error('Exception Raised!')
logging.error(e)
logging.error('Connect Again!')
# 웹소켓 다시 시작
await upbit_ws_client()
# -----------------------------------------------------------------------------
# - Name : main
# - Desc : 메인
# -----------------------------------------------------------------------------
async def main():
try:
# 웹소켓 시작
await upbit_ws_client()
except Exception as e:
logging.error('Exception Raised!')
logging.error(e)
# -----------------------------------------------------------------------------
# - Name : main
# - Desc : 메인
# -----------------------------------------------------------------------------
if __name__ == "__main__":
# noinspection PyBroadException
try:
print("***** USAGE ******")
print("[1] 로그레벨(D:DEBUG, E:ERROR, 그외:INFO)")
if sys.platform.startswith('win32'):
# 로그레벨(D:DEBUG, E:ERROR, 그외:INFO)
log_level = 'I'
upbit.set_loglevel(log_level)
else:
# 로그레벨(D:DEBUG, E:ERROR, 그외:INFO)
log_level = sys.argv[1].upper()
upbit.set_loglevel(log_level)
if log_level == '':
logging.error("입력값 오류!")
sys.exit(-1)
logging.info("***** INPUT ******")
logging.info("[1] 로그레벨(D:DEBUG, E:ERROR, 그외:INFO):" + str(log_level))
# ---------------------------------------------------------------------
# Logic Start!
# ---------------------------------------------------------------------
# 웹소켓 시작
asyncio.run(main())
except KeyboardInterrupt:
logging.error("KeyboardInterrupt Exception 발생!")
logging.error(traceback.format_exc())
sys.exit(-100)
except Exception:
logging.error("Exception 발생!")
logging.error(traceback.format_exc())
sys.exit(-200)
# 오라클 데이터베이스 접속정보
p_username = '오라클 DB 접속 계정 정보(ADMIN)'
p_password = '오라클 DB 접속 비밀번호'
p_service = 'tradedatadb_high'
코드 내에서 위의 부분을 설정한 DB정보로 변경 합니다.
python -m pip install cx_Oracle

cx_Oracle이라는 모듈을 사용하기 때문에 프로그램 수행 전에는 먼저 리눅스 서버에서 위의 명령어를 통해 해당 모듈을 설치해 주어야 합니다.
python ./trade_bot/save_ticker.py I
위의 명령어를 통해 프로그램을 수행하면 업비트의 KRW 마켓 전 종목의 현재가 데이터를 구독하고 실시간으로 데이터를 DB에 저장하게 됩니다.

프로그램은 1000건 저장마다 로그를 찍도록 해 두었습니다.

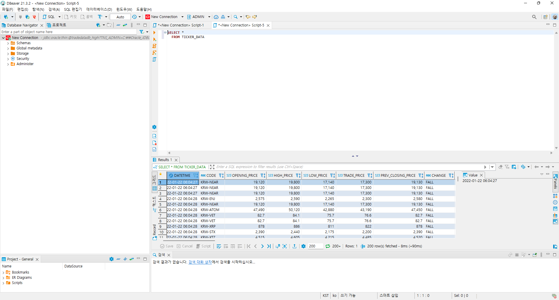
DB위버를 이용해 PC에서 TICKER_DATA 테이블을 조회해 보면 데이터가 쌓이기 시작하는 것을 확인할 수 있습니다.
# 5초마다 종목 정보 재 조회 후 추가된 종목이 있으면 웹소켓 다시 시작
if (period.second % 5) == 0 and seconds != period.second:
# 중복 실행 방지
seconds = period.second
# 종목 재조회
re_subscribe_items = get_subscribe_items()
# 현재 종목과 다르면 웹소켓 다시 시작
if subscribe_items != re_subscribe_items:
logging.info('종목 달리짐! 웹소켓 다시 시작')
logging.info('\n\n')
logging.info('*************************************************')
logging.info('기존 종목[' + str(len(subscribe_items)) + '] : ' + str(subscribe_items))
logging.info('종목 재조회[' + str(len(re_subscribe_items)) + '] : ' + str(re_subscribe_items))
logging.info('*************************************************')
logging.info('\n\n')
await websocket.close()
time.sleep(1)
await upbit_ws_client()
5초마다 업비트 전 종목을 새로 조회하여 신규 상장 종목이나 폐지 종목으로 인해 종목정보 변경이 있는지 확인하고 변경이 있으면 웹소켓을 다시 실행하여 구독정보를 갱신하도록 되어 있습니다.
# INSERT SQL 준비
sql = "INSERT INTO ticker_data(datetime, code, opening_price, high_price, low_price, trade_price, " \
"prev_closing_price, change, change_price, signed_change_price, change_rate, " \
"signed_change_rate, trade_volume, acc_trade_volume, acc_trade_volume_24h, acc_trade_price, " \
"acc_trade_price_24h, trade_date, trade_time, trade_timestamp, ask_bid, acc_ask_volume, " \
"acc_bid_volume, highest_52_week_price, highest_52_week_date, lowest_52_week_price, " \
"lowest_52_week_date, market_state, is_trading_suspended, " \
"delisting_date, market_warning, timestamp, stream_type, sys_datetime, seq, p_seq) VALUES " \
"(TO_DATE(:1, 'YYYYMMDDHH24MISS') + (9/24),:2,:3,:4,:5,:6,:7,:8,:9,:10,:11,:12,:13,:14,:15,:16,:17,:18,:19,:20,:21,:22,:23,:24,:25,:26," \
":27,:28,:29,:30,:31,:32,:33,current_date,:34,:35) "
첫 번째 컬럼인 datetime은 업비트에서 보내주는 데이터이고 마지막에서 3번째 sys_datetime은 실제 DB에 기록될 당시의 시간입니다. 두 시간의 차이가 보통 0~2초 사이 정도 발생하는 것 같은데 불장때 거래가 많이 일어나게 되면 업비트의 시간과 DB에 기록되는 시간이 조금 딜레이가 발생하는 경우가 있습니다. 두 시간을 비교해 보면 프로그램이 딜레이를 가지고 수행되는지 아닌지를 판단해 볼 수 있습니다.
# 종목별 시퀀스 채번
if data['cd'] in item_seq:
item_seq[data['cd']] = item_seq[data['cd']] + 1
else:
item_seq[data['cd']] = 1
같은 종목에서 거래가 많이 일어나는 경우 동일한 초에도 많은 거래가 저장되어 어떤 데이터가 먼저 들어온 데이터인지 알기가 어렵습니다. 이에 순번을 채번해서 종목별로 데이터가 저장된 순서를 기록하도록 하였습니다. 분석 결과 이 순서가 꼭 거래의 순서를 의미하지는 않는 것 같지만 업비트 웹소켓에서 보내준 순서는 맞으니 대략적으로라도 거래의 순서로 참조할 수는 있을 것 같습니다.
마치며
오라클 클라우드에서 제공하는 무료 DB는 20GB까지 데이터를 사용할 수 있기 때문에 주기적으로 데이터를 삭제하여 용량 관리를 해 주어야 합니다. 추후 우선 데이터 쌓이는 양을 모니터링 해보고 데이터의 사용 목적을 고려하여 다른 DB를 사용해야 할 지 아니면 오라클DB를 사용할 지 결정하는 과정이 필요할 것 같습니다.
조만간 무료 DB인 PostgreSQL을 설치하고 용량 제약을 완화하여 데이터를 저장하고 활용하는 방법도 살펴 보도록 하겠습니다.
다음 시간에는 오늘부터 쌓는 데이터를 이용해 갑자기 급등하는 종목을 찾는 프로그램을 만들어 보려고 합니다. 블로그를 구독하면 소식을 조금 더 빨리 받아보실 수 있습니다. 감사합니다.